Als je handmatig bestellingen aanmaakt voor klanten via de administratie, wil je vaak je bankgegevens vermelden op de factuur zodat klanten via overschrijving kunnen betalen. Tegelijk wil je deze informatie niet tonen op facturen van bestellingen die klanten zelf plaatsen via de webshop checkout. Met de PDF Customizer kun je betaalgegevens conditioneel tonen op basis van de orderstatus.
Factuurbeheer in Autorespond is gebaseerd op WP Overnight PDF Invoices & Packing Slips Pro — inbegrepen in je pakket.
Waarom conditionele betaalgegevens #
Handmatig aangemaakte bestellingen krijgen standaard de orderstatus ‘Wachtend op betaling’. Dit betekent dat de klant nog moet betalen, vaak via overschrijving. Op deze facturen wil je je IBAN-gegevens vermelden.
Bestellingen die klanten zelf plaatsen via de checkout hebben meestal de status ‘In behandeling’ of ‘Afgerond’ omdat ze direct betalen via iDEAL of een andere betaalmethode. Op deze facturen zijn bankgegevens niet relevant.
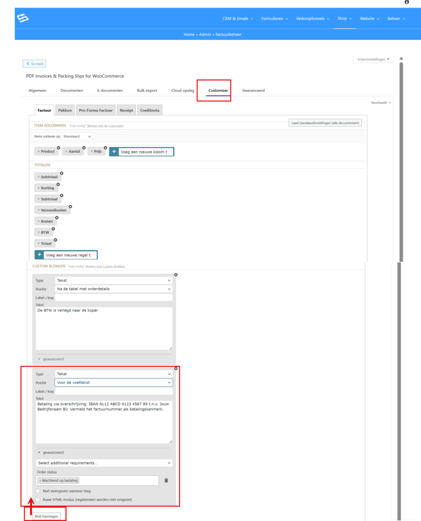
Custom blok aanmaken met betaalgegevens #
Ga naar Shop → Factuurbeheer en open het tabblad ‘Customizer’.
Klik op ‘Blok toevoegen’ in de sectie ‘Custom blokken’ en stel het volgende in:
- Type: selecteer ‘Tekst’
- Positie: kies bijvoorbeeld ‘Na ordergegevens’ of ‘Voor de voettekst’
- Inhoud: voer je betaalgegevens in, bijvoorbeeld:
Betaling via overschrijving: IBAN NL12 ABCD 0123 4567 89 t.n.v. Jouw Bedrijfsnaam BV. Vermeld het factuurnummer als betalingskenmerk.
Pas de IBAN-gegevens en bedrijfsnaam aan naar jouw eigen situatie.

Conditional logic instellen #
Klik op ‘Geavanceerd’ (Advanced) bij het custom blok dat je net hebt aangemaakt. Hier stel je de voorwaarde in:
- Conditietype: selecteer ‘Orderstatus’
- Voorwaarde: stel in op ‘is gelijk aan’
- Waarde: selecteer ‘Wachtend op betaling’ (pending)
- Klik op ‘Opslaan’ om de instelling te bewaren
Resultaat en werking #
Het custom blok met betaalinformatie verschijnt nu automatisch op facturen van bestellingen met de status ‘Wachtend op betaling’. Dit zijn precies de bestellingen die je handmatig aanmaakt via Shop → Bestellingen → Bestelling toevoegen.
Facturen van bestellingen die klanten zelf plaatsen via de checkout krijgen dit blok niet te zien, omdat deze bestellingen een andere orderstatus hebben (meestal ‘In behandeling’ of ‘Afgerond’).
Belangrijke aandachtspunten #
- Deze functionaliteit werkt alleen als de handmatige bestelling geen betaalmethode gekoppeld heeft die de status automatisch wijzigt
- Test altijd met een proefbestelling of de voorwaarden correct werken
Voor meer informatie over het instellen van PDF-facturen, zie ook PDF facturen instellen en handmatig nieuwe bestelling en factuur aanmaken.
Veelgestelde vragen #
Waarom zie ik geen betaalgegevens op mijn handmatig aangemaakte factuur? #
Controleer of de bestelling de status ‘Wachtend op betaling’ heeft. Als je bij het aanmaken van de bestelling een betaalmethode koppelt, wijzigt de status automatisch en wordt het custom blok niet getoond.
Kan ik meerdere voorwaarden instellen voor het tonen van betaalgegevens? #
Ja, in de customizer kun je meerdere condities combineren met ‘EN’ of ‘OF’ logica om complexere regels in te stellen voor wanneer het blok getoond wordt.
Wat gebeurt er als ik de orderstatus van een bestelling handmatig wijzig? #
Het custom blok past zich automatisch aan op basis van de huidige orderstatus. Wijzig je een bestelling van ‘Wachtend op betaling’ naar ‘In behandeling’, dan verdwijnen de betaalgegevens van de factuur.